Introducing the ICTV2: the all-new IED Configuration Tool available in RSCAD FX 2.7
RSCAD FX 2.7 is the most recent version of our industry-leading real-time simulation software for the RTDS Simulator. As always, this release includes several new features, models, and bug fixes. One of the most exciting new developments is our updated IED Configuration Tool, which significantly improves the experience for users using IEC 61850 GOOSE and MMS protocols to perform hardware-in-the-loop testing of protection, automation, and control in the digital substation environment.
Our mission at RTDS Technologies is to make the real-time simulation and hardware-in-the-loop environment as true-to-life as possible by enhancing our models, tools, and interfaces. This is particularly important in the digital substations environment, where utilities and vendors gain confidence in the secure performance of novel protection and automation systems via HIL tests done in the safety of the laboratory environment with the RTDS Simulator.
ICTV2: The all-new IED Configuration Tool for a better experience configuring digital substation testbeds
RSCAD FX 2.7 marks the availability of the ICTV2: a complete overhaul of our IED Configuration Tool. The RTDS Simulator’s IED Configuration Tool is part of the workflow for users working with IEC 61850 GOOSE and MMS protocols – key aspects of the digital substation. Use of this built-in tool is required for configuration of simulated IEC 61850-compliant IEDs as well as devices under test, so its capabilities, features, and ease of use are important to protection and automation engineers. RSCAD FX 2.7 also includes a new GTNET-GOOSE library component for use with the ICTV2: _rtds_GTNET_GOOSE_v1.def.
The ICTV2’s graphical user interface has been completely revamped, featuring more convenient layouts, drag-and-drop functionality, and a more intuitive workflow. Considering that digital substation modelling and testing projects with the RTDS Simulator often contain many simulated and externally-interfaced devices – which may each have many logical nodes and data objects – we’ve done our best to reduce the opportunity for errors in configuration. We achieved that by improving visibility of all parameters, strengthening data binding, and introducing automatic naming. Mapping to simulation hardware is also more straightforward in ICTV2, which makes the tool easier to adopt for users who are less familiar with the real-time simulation environment.

Building a new IED in the ICTV2's graphical user interface
For the first time, the ICTV2 supports non-standard, vendor-specific logical nodes and data objects. This significantly improves the flexibility of the tool in modelling real-world IEDs which may have non-standard functionalities.
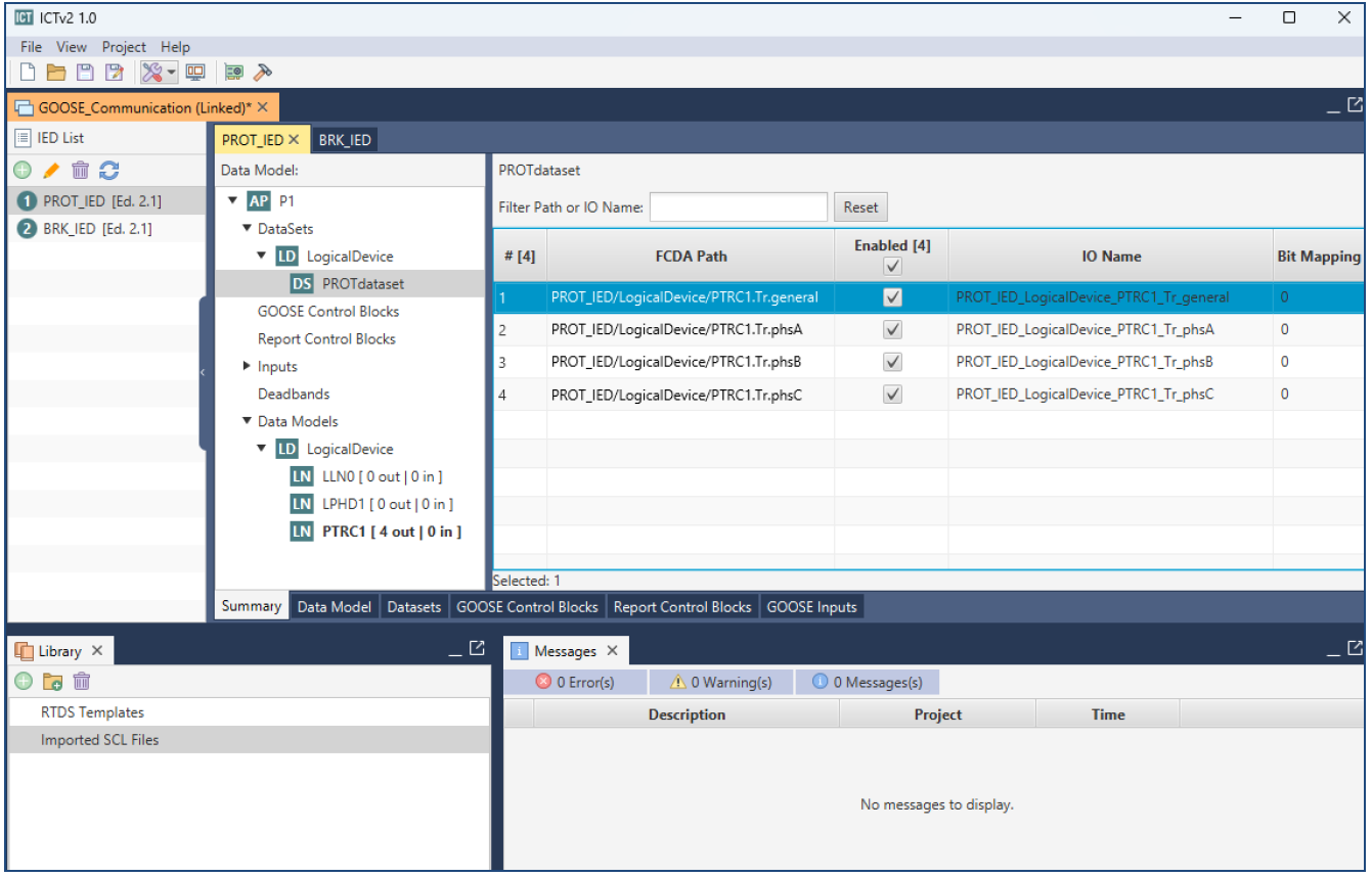
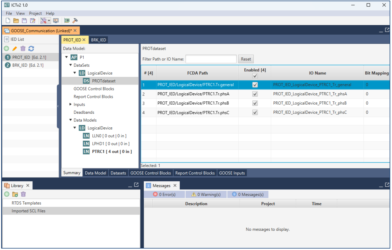
The release of ICTV2 comes with a fully-documented tutorial case. This step-by-step guide takes the user through IEC 61850 GOOSE configuration with the new tool. In the case, each of the two modules on a GTNETx2 card represents one IED – a controllable circuit breaker and a time-overcurrent protection relay – which communicate via IEC 61850 GOOSE messages over Ethernet. A simple distribution feeder is modelled in RSCAD.

In our new sample case, each of the two modules on a GTNETx2 card emulates an IED, and user learns
how to configure communication between the two devices via IEC 61850 GOOSE messages in the ICTV2
The ICTV2 includes a user guide which explains all key features and aspects of the graphical user interface in detail. It also describes use cases and the general recommended workflow for configuring IEC 61850 communication.
Other exciting new models and features in RSCAD FX 2.7
- We’ve released a new fully-documented sample case for data center simulation, with focus on modelling the power electronics, including the UPS and
variable frequency drive for cooling. - We’ve added new magnetic circuit components, such as windings and reluctance, which allow users to make arbitrary connections to simulate special, non-typical magnetic devices. There is an accompanying sample case as well.
- We’re introduced a tool for carrying out FFT analysis inside the Multiplot tool. If you haven’t used our rebooted Multiplot yet, give it a try.
- We added a new three-phase multi-function line differential (87L) relay model to the RSCAD FX library.
- We added a new example case for a flying capacitor boost converter application.
To download the RSCAD FX 2.7 software for the RTDS Simulator and access the full Release Notes, where all updates and bug fixes are listed in detail, please visit our User Portal.
